[문의사항]
내부 IP관련 문의
문의사항 :
공용 IP 주소를 삭제후.
내부IP만 있을경우 인터넷이 안되는게 맞나요?
원래 그렇게 되어야 하는것으로 알고 있고 지금 진행되는 사항이 그렇게 진행되는것으로 확인됩니다.
그러면 vm 안에서 외부 접근(인터넷 http/https) 를 접근하기 위해서는 nat gateway 를 설정하는게 맞나요?
[지원범위]
위의 문의 사항에 대한 확인 및 답변
[확인내용]
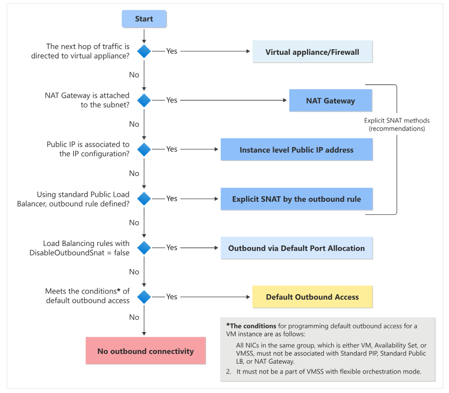
VM에서 outbound access를 할 때 만약 public IP가 있는 경우 public IP가 없는 경우 default outbound access를 통해 외부로 접속됩니다.
Outbound access를 하기 위한 여러가지 방법이 있는데 아래와 같습니다.
- NVA/Firewall, NAT gateway, Load Balancer, public IP, default outbound access
순서도 아래와 같이 순차적으로 판단하여 외부 access가 허용됩니다.

관련 문서도 함께 첨부 드리니 확인 부탁드립니다.
Default outbound access in Azure - Azure Virtual Network | Microsoft Learn

Rss Feed